Article Figure 1 Figure 2 Listing 1 Listing 2
Listing 3 Listing 4 Listing 5 Listing 6 Listing 7
Listing 8 sep2006.tar

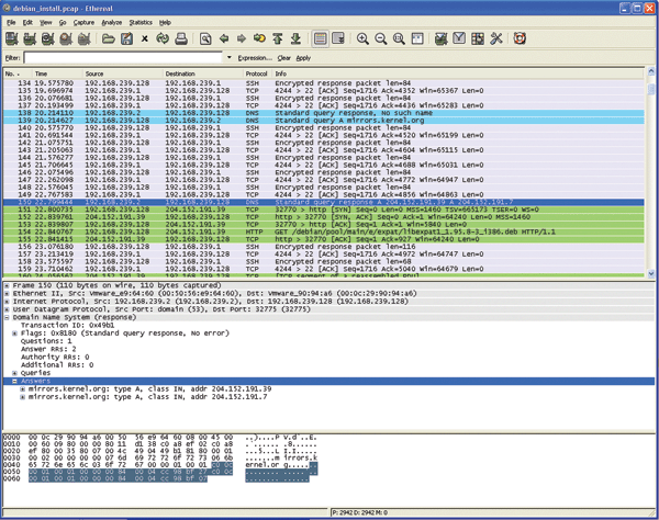
Figure 2 Ethereal in action