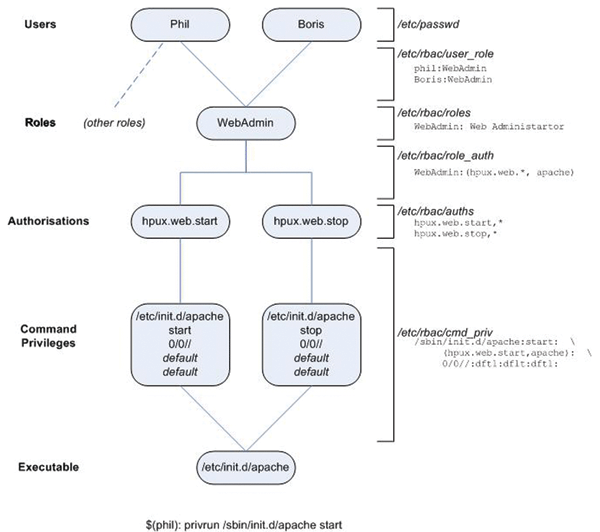
Article Figure 1 apr2007.tar

Figure 1 Configuration files