Dr. Dobb's Journal October 2006

Interactive Storytelling

Is this the future of computer games?

by Michael Swaine


Chris Crawford wrote his first computer game in 1976 on an IBM 1120. He joined Atari in 1979, became manager of programmer training and a successful game designer: His Eastern Front was a best seller. He is a true legend in game design. His book The Art of Computer Game Design is considered a classic. His Balance of Power game sold an unheard-of 250,000 copies in 1984. In 1987 he founded the Game Developers Conference and chaired it for seven years.

In the late '80s Chris began writing increasingly creative and imaginative games, pushing the art, moving it toward something like a true art form. This pushed him rapidly away from commercial viability, and he left the game industry. Today he dismisses current video game work as derivative and redundant, and says that games won't appeal to a broader audience unless they get more creative.

Since abandoning games he's been pursuing the holy grail of interactive storytelling. He's held conferences and developed a following and created an engine for interactive storytelling, but has had no success in bringing the technology to market. That could be about to change, and if Chris has gambled right, his interactive storytelling technology could shake up computer games and computer-based training.

It all started coming together a couple of years ago, and Chris now has a company (Storytron), a business model and a business plan, a creative team, and three key pieces of software in varying stages of development. There is also, of course, a web site (www.storytron.com) where anyone interested in interactive storytelling can join the forum, read the tutorials, and download the current version of the Storyworld Authoring Tool.

People, Not Things

Editor-at-large Michael Swaine recently talked with Chris on his 40-acre retreat in southern Oregon.

DDJ: Chris, you've been pursuing this dream for 14 years. What was the original impetus?

CC: Around 1979 I was having a conversation with my supervisor at Atari [about how] "game designers are going to be like rock stars." Facetious, but we both knew there was a strong element of truth in that. And I remember saying, well I look forward to the day when computer games are viable artistic media.

That started me down a path. I hadn't the faintest idea what that meant or how to implement it, but one thing clearly emerged for me: that games had to be about people, not things.

DDJ: I think I've heard you quoted to that effect.

CC: That became a sound bite. But I didn't know how to do computer games about people. I did some experimental things, a game called Gossip that was really a study for [another] game. But I was still very much at sea. The next big breakthrough came in 1986 when I designed Trust and Betrayal. That cracked some of the crucial problems: The problem of presenting language as a two-dimensional display, the idea of using an inverse parsing system. But [that] was very much an ad hoc design.

DDJ: While you were pursuing these experiments, weren't you and the games industry on divergent paths?

CC: The games business was narrowing. It reached its broadest at about 1986. By 1990 it was positively excluding "unconventional" games. I spent much of the late '80s and early '90s trying to convince the industry to broaden its approach. And I was totally unsuccessful. The output of the industry just became more and more formulaic.

DDJ: What about the Sims? Hasn't Will Wright done something original?

CC: The Sims is neither interactive storytelling nor a game. Will considers himself a toy designer. It's the finest toy anybody ever developed, but it's not interactive storytelling. So anyway, I just sort of announced to the games industry, I'm out of here.

DDJ: Rather dramatically, as I understand it.

CC: Yeah, the "Dragon Speech." That was the best speech I ever gave in my life. And it had the best ending. I galloped out with my sword...

DDJ: Never to return.

CC: Yep. Never to return. At that point, I committed myself totally to interactive storytelling.

Seeing the Light

DDJ: When did you decide that this was your path?

CC: Around 1992 I decided nobody else is going to do it, I've got to. I was naive; I thought it would happen soon. I got lucky, I got funding to make it possible for anyone to build interactive storytelling...a huge task. [But] I set out to build it. Unfortunately, we couldn't generate much interest. The general attitude was summed up by one guy who said, "Chris, I hope you get funding. This sounds really neat and I'd like to play it. But I can't justify the expense to my superiors. It's just too risky." So that fell apart. I went into a sort of hibernation. I continued to work on the technology, improving it. But I spent time working with NASA on research. I flew some airborne missions. I wrote some books. I taught some courses. And then about two years ago, pieces started coming together. Technical pieces. The last big break was when I saw a business model that would work.

DDJ: You had an epiphany?

CC: I saw the way. For the past year I've been assembling those pieces, building the technology. And we're going to make it happen.

DDJ: Who's "we"?

CC: Two years ago it was just me. My friend Dave Walker, [who] helped me learn Java, slowly got sucked in. We have five principals. We incorporated on January first of this year. Tier one are the principals, the second tier are volunteers; we share some secrets with them and they get first crack at everything. The third tier are the people who populate the [online forum].

DDJ: And the technology is all written in Java, which you only learned recently?

CC: And I had to learn XML and later we moved to Eclipse, which is a wonderful development environment, but I had to learn that. A lot of getting up to speed on technologies. Some of the core stuff was trivial. The core technology is the storytelling engine and I just took my C++ code and quick-translated it into Java. There was maybe a month's work revising it for the completely different data structures.

Storyworld and Storybuilder

DDJ: Let's talk about the system. Maybe we could start by defining some of the key terminology. Like storyworld?

CC: A storyworld is a data structure that contains implicit within it zillions of possible stories. When a player interacts with the storyworld, he generates one story.

[Click image to view at full size]
Figure 1: Actor editor.

DDJ: And storybuilder?

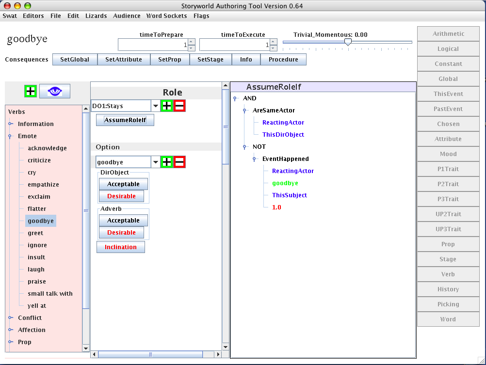
CC: A storyworld is created by someone we call a storybuilder, who is an artist who uses our development environment, which is called "SWAT," to build storyworlds.

DDJ: SWAT is an acronym for...

CC: "Storyworld Authoring Tool." There are three programs. A storybuilder uses SWAT to create a storyworld. The second technology is the [Storytron] Engine, the third technology is Storyteller, which is the consumer program. Both Storyteller and SWAT access the Engine, Storyteller to play it, and SWAT to run Rehearsal, our testing feature.

DDJ: And Diekto?

CC: Diekto is the language.

[Click image to view at full size]
Figure 2: Verb editor.

Making it Accessible

DDJ: What have been the problems you've had to solve in this latest attack on interactive storytelling?

CC: Well, I defined the basic engine technology 14 years ago and [since then] I've come up with all sorts of embellishments, so I understand the engine technology very clearly. The most difficult has been the design of SWAT. How do we make this technology accessible to nontechnical people? That has proved to be a murderously difficult problem. See, this is absolutely fundamental: You can't design anything interactive unless you can program. Period. But artists shouldn't have to learn Java. We need a programming language that any idiot with five years of schooling can learn. I've created this scripting language [SWAT] that...for the purpose of interactive storytelling...is a big step forward, but it's nowhere near good enough.

DDJ: So what features make SWAT particularly good for nontechnical people?

CC: There is no typing. It's all point-and-click editing. That guarantees you can't make a mistake. There can't be any syntax errors.

DDJ: In SWAT, the storybuilder constructs what, in another language, would be algorithmic statements by picking items from pop-up lists, and the scripts the storybuilder builds are basically trees, and you're making these choices because they make it a superior environment for amateur programmers?

CC: I will not claim that it is superior to conventional algorithmic notation. We simply won't know that until people start using it. I'm playing a hunch here. Perhaps the most useful observation is that we don't have to be locked into algebraic notation.

DDJ: How else does SWAT accommodate nontechnical types?

CC: The storybuilder does not get to create types. I create the types. And every [datatype] is color-coded: Booleans are black, actors are blue, quantifiers are purple. I think this is useful for amateur programmers. Another thing: Runtime errors are survivable. It happens by virtue of the design of the system that runtime errors only occur when we are considering an action or changing something, and when that happens, we say it poisons that calculation. This invokes a system called "Poison" that logs it for future reference. "Rehearsal," our testing feature, plays the storyworld one way, adjusts a random number, does a thousand passes, and then presents you with a statistical analysis. You had this many poisoned events. Looping cycles. Thread killers.

DDJ: But the system doesn't crash?

CC: A great many calculations can be skipped over without undue harm. It makes the system more boring in that fewer things can happen, but it guarantees that the system doesn't crash. Oh, another major issue is data typing. The real innovation is a data type we came up with that we call a bipolar number, or B-number. Bipolar numbers are numbers that range from -1 to +1, and for the variable they describe, 0 represents average, +1 the highest conceivable value, and -1 the lowest value. The advantage of this is that it eliminates all scaling issues. When I hit upon this, it took a long time sorting out how to make it work, and it is weird. But it's especially advantageous for clearly subjective quantities like how faithless or honest someone is. That's another thing: Every variable is defined with two words representing the lower extreme and the upper extreme. People get confused thinking about zero honesty.

DDJ: Of course ordinary arithmetic doesn't work with B-numbers.

CC: We have [developed] bounded arithmetic. Mathematically I can prove [the bounded B-number operators] are analogous to their linear counterparts.

Applications

DDJ: Let's talk about applications. Does Storytron lend itself to storytelling for other than entertainment purposes, like training?

CC: Oh yes. It'll be very useful for corporate training, military training, educational stuff. Basically, it's a social interaction simulator. In fact [it might be] better to think of it as a simulator, because the stories it generates are very different from conventional stories. They don't have plots.

DDJ: No plots?

CC: Because of the interactivity. What happens is that the player explores a dramatic universe. A storyworld.

DDJ: Is it useful to draw a parallel with dynamic spreadsheets? I'm thinking of the way you can run out different scenarios with a spreadsheet program, and how there are business or creative situations where people speak of exploring different narratives. Can interactive storytelling be used to play out different narratives?

CC: Oh yeah. You could easily do a salesmanship simulation where you get 10 different kinds of customers coming in and you try different sales pitches and you realize everybody has to be treated differently.

DDJ: What you're talking about is very different from computer games. It's a new paradigm. What is the scope of this? How big could it be, I guess I'm asking?

CC: Okay, candy is a tiny subset of food. And cartoons are a tiny subset of video, and comic books are a tiny subset of literature, and computer games are a tiny subset of— what? That thing doesn't exist yet, but when it does, it's got to be, by analogy, much bigger than computer games. It will not wipe them out, but it will relegate them to a younger [demographic].

DDJ: Big, then.

CC: Interactive storytelling is going to be huge.

DDJ