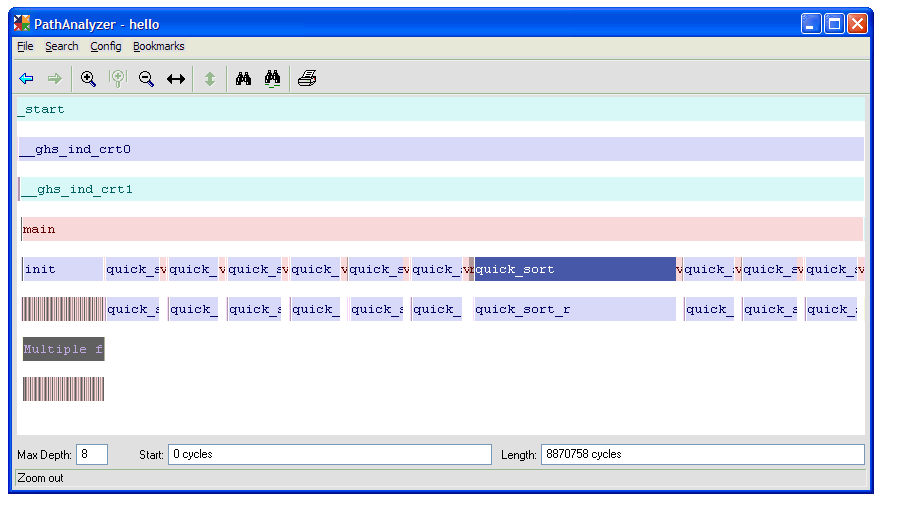
Figure 4: Output from PathAnalyzer shows a graphical call stack of your program over time.

Back to Article