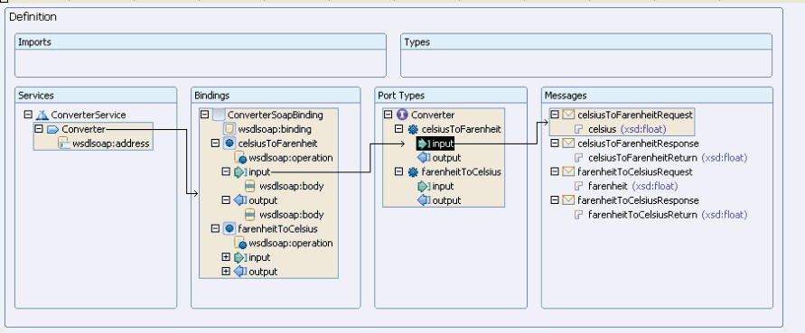
Figure 6: Eclipse web-service WSDL definition tool.

Back to Article