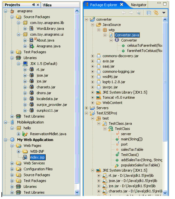
Figure 3: The NetBeans Projects display and the Eclipse Package Explorer categorize the components of each project in a similar way.

Back to Article