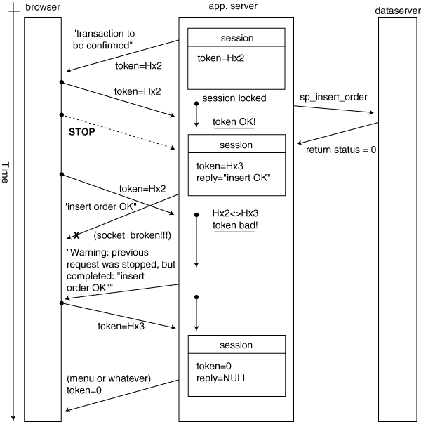
Figure 3: The ugly scenario.

Back to Article
Copyright © 1999, Dr. Dobb's Journal