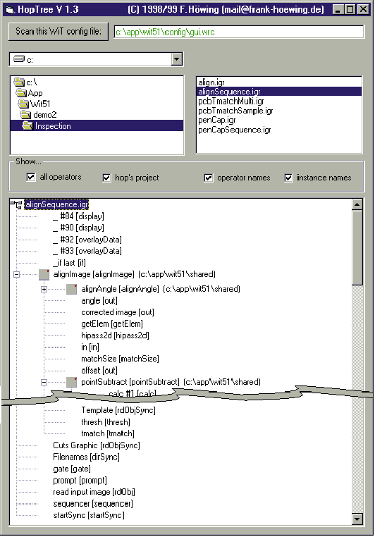
(a)


(b)


(c)


Figure 7: (a) The HopTree tool visualizes the hierarchical structure of visual programs; (b) reports any missing files; (c) lists all projects and their related operators.

Back to Article
Copyright © 1999, Dr. Dobb's Journal