What Is Swing?

By Mukul Sood

Dr. Dobb's Journal September 1998

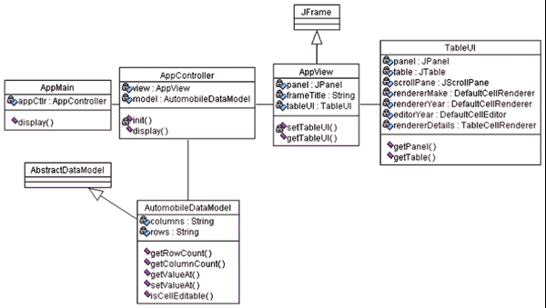
Figure 2: Object model for the table example (UML notation).

Back to Article


Copyright © 1998, Dr. Dobb's Journal