An Unlimited Undo/Redo Stack Pattern For PowerBuilder

By David Van Camp

Dr. Dobb's Journal June 1997

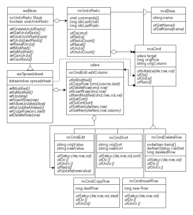
Figure 6: An Undo/Redo design for PowerBuilder datawindows.

Back to Article


Copyright © 1997, Dr. Dobb's Journal