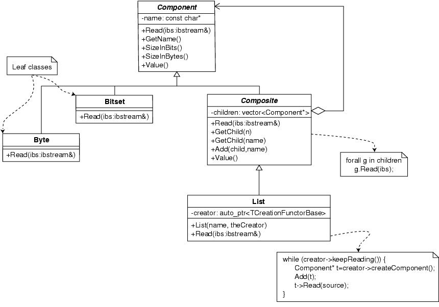
Figure 1: A Composite pattern.