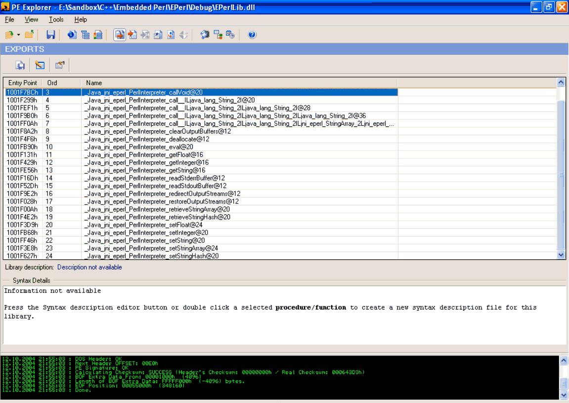
Figure 1: Exporting JNI symbols.