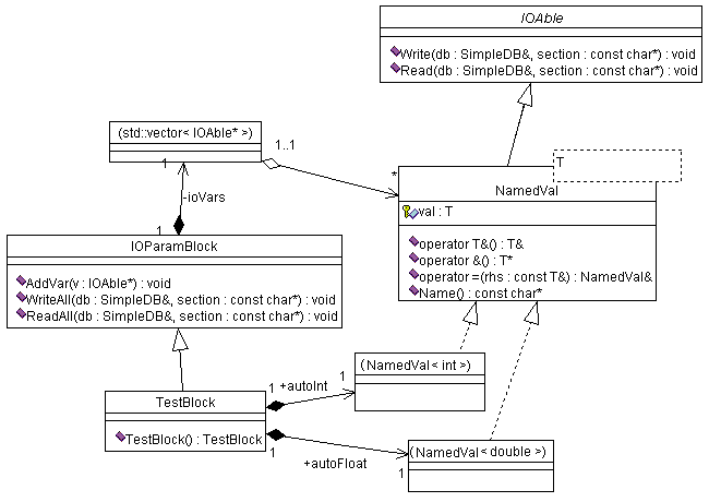
Figure 1: NamedVal class hierarchy